腾讯云AI代码助手编程挑战赛-ai智能小助手
在平常工作中可以进行对该小助手的提问以及代码解析等,简单方便。
作品简介
在平常工作中可以进行对该小助手的提问以及代码解析等,简单方便
技术架构
采用了前后端分离的架构,前端使用Vue.js,腾讯云的AI服务处理自然语言理解与生成。
开发环境
系统:win11
开发工具:VSCode
开发环境为:node-v23.6.0-win-x64
开发流程
1、解压并配置node.js环境变量
2、使用npm i命令初始化项目
3、使用npm run dev启动项目

关键技术解析
增加了样式修改功能与主题声明。
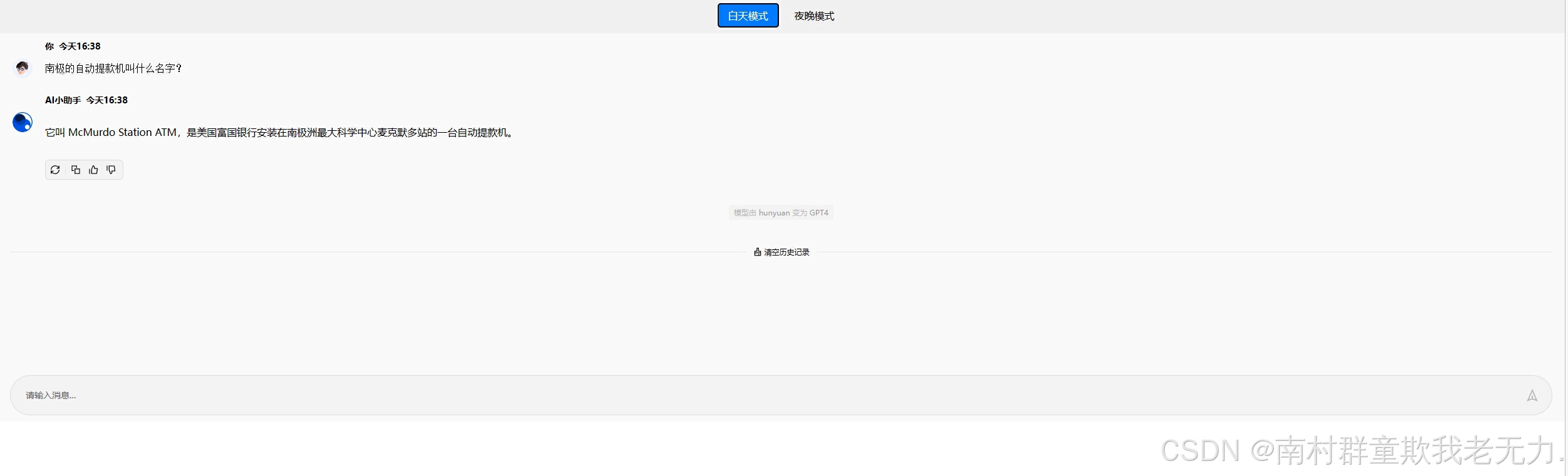
腾讯云AI代码助手在上述过程中的助力
1、理解代码

这段代码是一个Vue 3组件,它实现了一个聊天界面,允许用户与AI进行交互。以下是代码的主要部分和功能的解释:
`<template>` 部分
使用了<t-chat>组件来创建聊天界面,并设置了一些属性和事件监听器。
ref="chatRef":用于在JavaScript中引用这个组件。
layout="single":设置聊天布局为单栏布局。
style="height: 600px":设置聊天界面的高度。
:clear-history:一个计算属性,用于决定是否清除聊天历史。
@clear="clearConfirm":监听清除聊天历史的事件。
使用v-for指令遍历chatList数组,为每条消息渲染一个<t-chat-item>组件。
:avatar, :name, :role, :datetime, :content:绑定消息的各项属性。
@operation:监听操作事件,如点赞或点踩。
<template #footer>部分定义了聊天界面的底部,包含一个<t-chat-input>组件,用于输入新的消息。
:stop-disabled:根据是否正在加载流式数据来禁用停止按钮。
@send="inputEnter":监听发送消息的事件。
@stop="onStop":监听停止流式数据的事件。
`<script setup>` 部分使用ref函数创建响应式变量,如loading, isStreamLoad, isGood, isBad, chatRef, 和 fetchCancel。
chatList是一个响应式数组,包含了聊天消息的数据。
clearConfirm函数用于清空聊天列表。
onStop函数用于处理停止流式数据的逻辑。
handleOperation函数用于处理用户对消息的操作,如点赞、点踩或回复。
handleData函数用于处理发送消息后的数据流,包括发送请求和处理响应。
inputEnter函数用于处理用户输入的消息,将其添加到聊天列表,并触发数据处理。
fetchSSE函数用于发送流式请求到服务器,并处理返回的数据流。
`<style lang="less" scoped>` 部分这部分是样式定义,但在这个代码段中是空的,意味着没有提供具体的样式。
整体来看,这个组件实现了一个交互式的聊天界面,用户可以发送消息,并对AI的回复进行评价。它使用了Vue 3的Composition API,包括ref和setup函数,以及响应式数据和方法来管理状态和用户交互。此外,它还处理了流式数据,允许AI以流的形式回复用户,提供更实时的交互体验。
有了这个不分就能对代码逻辑有了清晰的理解。
2、增加标识内容
给页面增加了显示的title,这里使用腾讯云AI代码助手完成的所有内容。

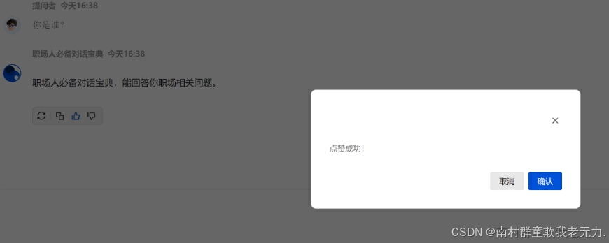
3、增加了点赞确认提示
这里使用腾讯云AI助手直接提问,黏贴对应代码完成的。


使用说明
1、解压并配置node.js环境变量
2、使用npm i命令初始化项目
3、使用npm run dev启动项目
4、访问http://localhost:3005/进行提问即可。
视频:
更多推荐





所有评论(0)