腾讯云AI代码助手编程挑战赛-小小百事通
小小百事通是一款能提供生活信息(如本地服务、生活小常识)、知识科普(自然科学和历史人文)、学习辅助(学科知识和资源推荐)以及娱乐资讯(影视音乐和游戏动态)的工具。
一、作品简介
小小百事通是一款能提供生活信息(如本地服务、生活小常识)、知识科普(自然科学和历史人文)、学习辅助(学科知识和资源推荐)以及娱乐资讯(影视音乐和游戏动态)的工具。
二、技术架构
采用了全后端分离的架构,前端使用Vue.js,腾讯云的AI服务处理自然语言理解与生成。
三、实现过程
系统:win11
开发工具:VSCode
开发环境为:node-v23.6.0-win-x64
开发流程:
1、解压并配置node.js环境变量
2、使用npm i命令初始化项目
3、使用npm run dev启动项目

四、腾讯云AI代码助手在上述过程中的助力
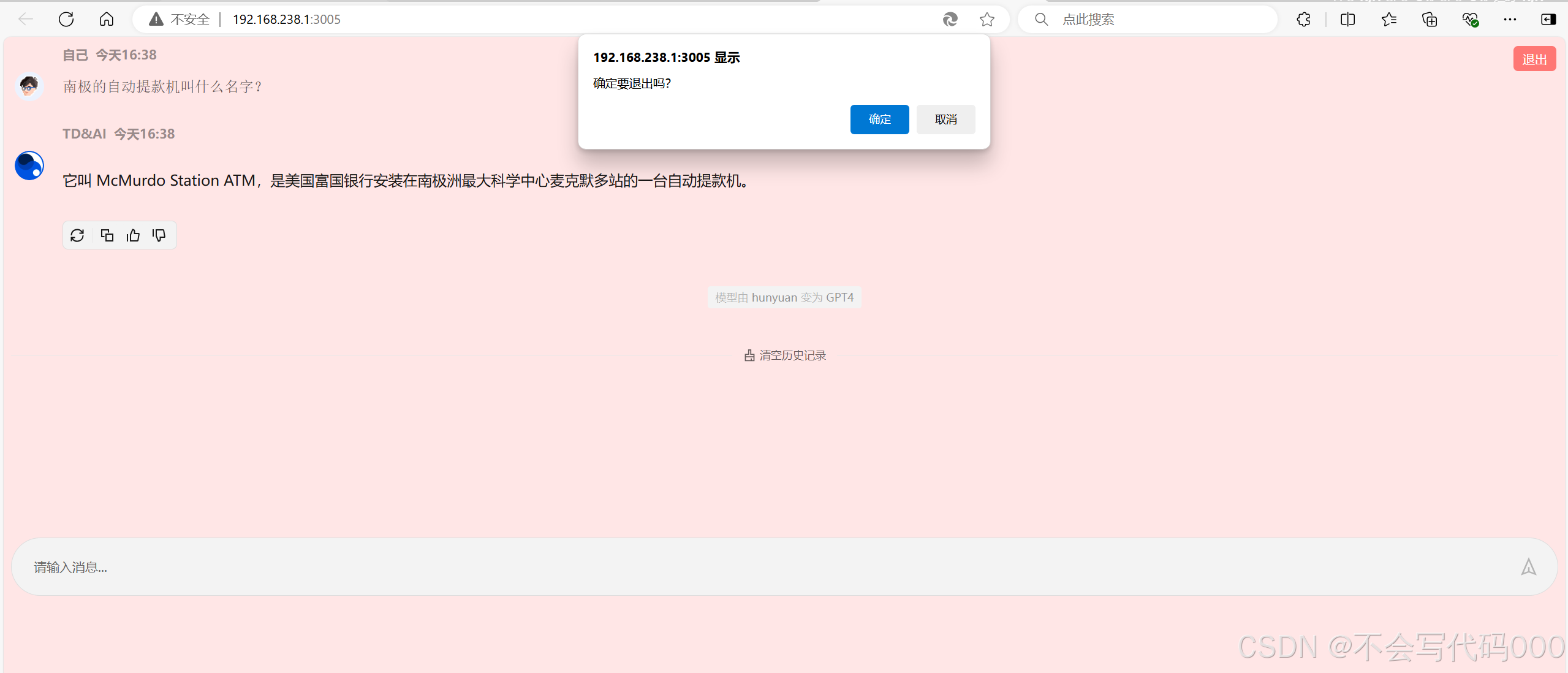
1.页面右上角添加了退出按钮

效果如下:

2.对代码的详细解释

这段代码是一个Vue.js组件的一部分,具体是一个聊天界面的实现。以下是对代码的解释:
HTML部分 (`<template>`)
div.exit-button-container: 这个div包含了一个退出按钮,用户点击后会触发handleExit方法。button: 退出按钮,@click="handleExit"表示点击按钮时会调用handleExit方法。t-chat: 这是一个自定义组件,用于显示聊天内容。它有几个属性和事件:ref="chatRef": 给这个组件一个引用,以便在JavaScript中访问它。layout="single": 设置聊天布局为单列布局。style="height: 600px": 设置聊天组件的高度为600像素。:clear-history="chatList.length > 0 && !isStreamLoad": 这是一个动态属性,当chatList有内容且不是流式加载时,允许清除历史记录。@clear="clearConfirm": 当触发清除事件时,调用clearConfirm方法。v-for="(item, index) in chatList" :key="index": 这是一个Vue的指令,用于遍历chatList数组,并为每个聊天项生成一个t-chat-item组件。t-chat-item: 这是一个自定义组件,用于显示单个聊天项的信息,包括头像、名称、角色、时间、内容和是否正在加载文本。v-if="!isStreamLoad" #actions: 这是一个条件渲染指令,只在不是流式加载时显示操作按钮。t-chat-action: 这是一个自定义组件,用于显示对聊天内容的操作,如点赞或踩,并触发相应的操作。template #footer: 这是t-chat组件的页脚插槽,用于自定义页脚内容。t-chat-input: 这是一个自定义组件,用于输入和发送新的聊天消息。JavaScript部分 (`<script setup>`)
虽然您没有提供完整的
<script setup>部分,但从模板中可以看出,这个组件使用了Vue 3的<script setup>语法,这允许更简洁的组件定义。在这个语法中,你可以直接使用ref来创建响应式引用,使用onMounted和onUnmounted等生命周期钩子,以及定义事件处理函数。CSS部分 (`<style lang="less" scoped>`)
这部分代码定义了组件的样式。
scoped属性确保这些样式只应用于当前组件,不会影响其他组件。样式使用了LESS预处理器语法,这允许使用变量、嵌套规则等高级CSS特性。总的来说,这段代码实现了一个具有基本聊天功能的界面,包括显示聊天记录、发送新消息和退出功能。
五、使用说明
使用说明
1、解压并配置node.js环境变量
2、使用npm i命令初始化项目
3、使用npm run dev启动项目
4、访问http://localhost:3005/进行提问即可。
六、效果展示
更多推荐




所有评论(0)