pytorch i2i 图像分割测试集_项目实践 | 基于Mask RCNN的道路物体检测与分割(从数据集制作到视频测试)...
点击上方“AI算法修炼营”,选择加星标或“置顶”标题以下,全是干货1、内容概要Mask R-CNN的框架是对Faster R-CNN的扩展,与BBox识别并行的增加一个分支来预测每一个RoI的分割Mask。Mask分支是应用到每一个RoI上的一个小的FCN,以pix2pix的方式预测分割Mask。对Mask预测和class预测去耦合。对每个类别独立的预测一个二值Mask,...
点击上方“AI算法修炼营”,选择加星标或“置顶”
标题以下,全是干货
1、内容概要
Mask R-CNN的框架是对Faster R-CNN的扩展,与BBox识别并行的增加一个分支来预测每一个RoI的分割Mask。Mask分支是应用到每一个RoI上的一个小的FCN,以pix2pix的方式预测分割Mask。
对Mask预测和class预测去耦合。对每个类别独立的预测一个二值Mask,不依赖分类分支的预测结果。
2、部分相关工作说明
2.1、网络结构发展
作为Faster R-CNN的进一步推进,Mask R-CNN网络的发展进程可以如下图所示:
2.2、网络结构原理

为了演示方法的一般性,作者使用多种架构来构建Mask R-CNN。
区分:
(i)用于整个图像上的特征提取的卷积主干架构;
(ii) 网络头(head) 用于对每个RoI单独应用的边界框识别(分类和回归) 和掩码预测。
网络架构:
作者评估了深度为50或101层的ResNet 和ResNeXt网络。Faster R-CNN与ResNets 的实现从第4阶段的最终卷积层中提取了特征,称之为C4。例如, ResNet-50的这个主干由ResNet-50-C4表示。
作者还使用了另一个更有效的称为特征金字塔网络(FPN)主干。FPN使用具有lateral连接的自上而下架构,从单一尺度输入构建一个网络内特征金字塔。具有FPN主干的Faster R-CNN根据其规模从特征金字塔的不同级别提取RoI特征,随后的方法类似于vanilla ResNet。使用ResNet-FPN主干网通过Mask R-CNN进行特征提取,可以在精度和速度方面获得极佳的提升。
算法流程:
a) 将原始图像中的RoI对应到feature map上,坐标位置可能会存在小数,此时直接取整产生一次量化误差;
b) 在feature map的RoI区域上,将其划分成nxn的bins,bins的坐标位置可能会有小数,此时也直接取整,产生第二次量化误差;
c) 最后在每个bin中进行max pooling操作,即可获得固定大小的feature map;
在Mask-RCNN中使用RoIAlign提取固定大小的feature map。其算法流程与RoIPooling一样,只是在a)和b)步骤中,当坐标位置为小数时,不进行量化取整,而是保留小数。在c)步骤里每个bin中均匀取点,点的数值通过双线性插值获得。
2.3、ROI Align
实际上,Mask R-CNN中还有一个很重要的改进,就是ROIAlign。
Faster R-CNN存在的问题是:特征图与原始图像是不对准的(mis-alignment),所以会影响检测精度。而Mask R-CNN提出了RoIAlign的方法来取代ROI pooling,RoIAlign可以保留大致的空间位置。
RoIPool是从每个RoI中提取特征。先将浮点数表示的RoI量化到与特征图匹配的粒度,然后将量化后的RoI分块后对每个块进行池化。这些量化使RoI与提取的特征错位。虽然可能不会影响分类,但对于预测像素级精确掩码有很大的负面影响。为了解决这个问题文章提出了一个新的层,称为ROIAlign。文章避免对RoI边界进行量化,即用x/16代替[x/16]。然后对分得的每一个块选取分块中的四个常规位置,并使用双线性插值来计算每一个位置上的精确值,并将结果汇总(池化)。
那么,RoI Pooling和RoI Align的区别在于哪里呢?如何能够精确的反向找到对应像素点边缘?对Pooling的划分不能按照Pooling的边缘,而是要按照像素点缩放后的边缘。

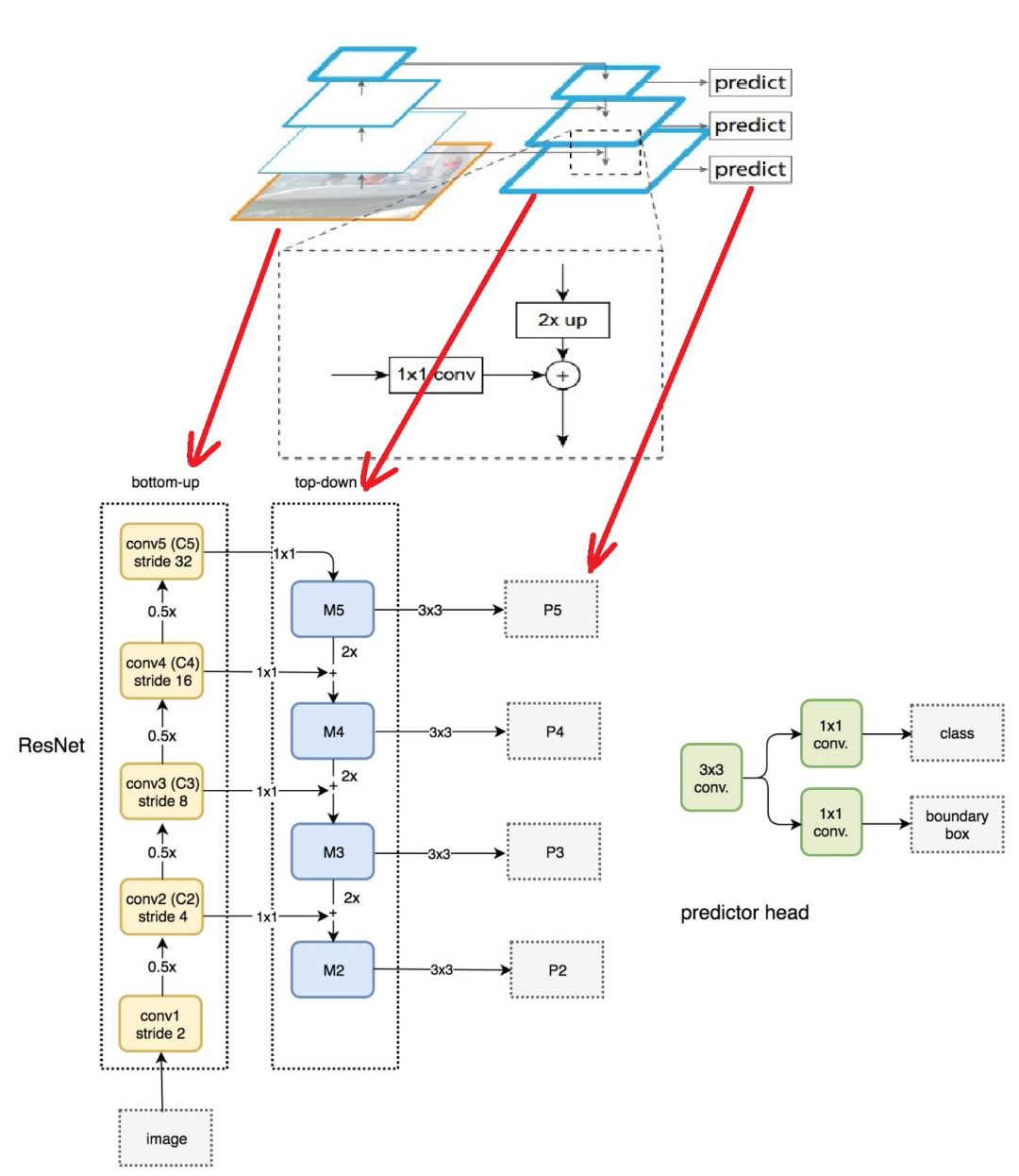
2.4、ResNet-FPN网络
多尺度检测在目标检测中变得越来越重要,对小目标的检测尤其如此。现在主流的目标检测方法很多都用到了多尺度的方法,包括最新的yolo v3。Feature Pyramid Network (FPN)则是一种精心设计的多尺度检测方法,下面就开始简要介绍FPN。
FPN结构中包括自下而上,自上而下和横向连接三个部分,如下图所示。这种结构可以将各个层级的特征进行融合,使其同时具有强语义信息和强空间信息,在特征学习中算是一把利器了。
ResNet-FPN包括3个部分:
自下而上连接;
自上而下连接;
横向连接。
下面分别介绍:
自下而上连接:
从下到上路径。可以明显看出,其实就是简单的特征提取过程,和传统的没有区别。具体就是将ResNet作为骨架网络,根据feature map的大小分为5个stage。stage2,stage3,stage4和stage5各自最后一层输出conv2,conv3,conv4和conv5分别定义为C2,C3,C4,C5,他们相对于原始图片的stride是{4,8,16,32}。需要注意的是,考虑到内存原因,stage1的conv1并没有使用。
自上而下和横向连接:
自上而下是从最高层开始进行上采样,这里的上采样直接使用的是最近邻上采样,而不是使用反卷积操作,一方面简单,另外一方面可以减少训练参数。横向连接则是将上采样的结果和自底向上生成的相同大小的feature map进行融合。具体就是对 C2,C3,C4,C5中的每一层经过一个conv 1x1操作(1x1卷积用于降低通道数),无激活函数操作,输出通道全部设置为相同的256通道,然后和上采样的feature map进行加和操作。在融合之后还会再采用3*3的卷积核对已经融合的特征进行处理,目的是消除上采样的混叠效应(aliasing effect)。
实际上,上图少绘制了一个分支:M5经过步长为2的max pooling下采样得到 P6,作者指出使用P6是想得到更大的anchor尺度512×512。但P6是只用在 RPN中用来得到region proposal的,并不会作为后续Fast RCNN的输入。
总结一下,ResNet-FPN作为RPN输入的feature map是P2,P3,P4,P5,P6 ,而作为后续Fast RCNN的输入则是P2,P3,P4,P5。
5、基于Mask R-CNN的道路物体检测与分割实践
本项目基于以上说明的论文进行实践,数据集时Market1501数据集。针对论文中的Baseline网络GoogleNet进行了替换,实践的Baseline网络为ResNet50模型,同时使用了与训练的方式对论文进行了实践。
5.1、数据集制作软件配置



5.2、 数据集制作

标注完成后执行如下指令:
执行上图的指令后,更改如下数据集得到类似coco数据集的属于自己的数据集:
5.3、数据增广
# Copyright (c) Facebook, Inc. and its affiliates. All Rights Reserved.import randomimport torchimport torchvisionfrom torchvision.transforms import functional as Fclass Compose(object): def __init__(self, transforms): self.transforms = transforms def __call__(self, image, target): for t in self.transforms: image, target = t(image, target) return image, target def __repr__(self): format_string = self.__class__.__name__ + "(" for t in self.transforms: format_string += "\n" format_string += " {0}".format(t) format_string += "\n)" return format_stringclass Resize(object): def __init__(self, min_size, max_size): if not isinstance(min_size, (list, tuple)): min_size = (min_size,) self.min_size = min_size self.max_size = max_size # modified from torchvision to add support for max size def get_size(self, image_size): w, h = image_size size = random.choice(self.min_size) max_size = self.max_size if max_size is not None: min_original_size = float(min((w, h))) max_original_size = float(max((w, h))) if max_original_size / min_original_size * size > max_size: size = int(round(max_size * min_original_size / max_original_size)) if (w <= h and w == size) or (h <= w and h == size): return (h, w) if w < h: ow = size oh = int(size * h / w) else: oh = size ow = int(size * w / h) return (oh, ow) def __call__(self, image, target=None): size = self.get_size(image.size) image = F.resize(image, size) if target is None: return image target = target.resize(image.size) return image, targetclass RandomHorizontalFlip(object): def __init__(self, prob=0.5): self.prob = prob def __call__(self, image, target): if random.random() < self.prob: image = F.hflip(image) target = target.transpose(0) return image, targetclass RandomVerticalFlip(object): def __init__(self, prob=0.5): self.prob = prob def __call__(self, image, target): if random.random() < self.prob: image = F.vflip(image) target = target.transpose(1) return image, targetclass ColorJitter(object): def __init__(self, brightness=None, contrast=None, saturation=None, hue=None, ): self.color_jitter = torchvision.transforms.ColorJitter( brightness=brightness, contrast=contrast, saturation=saturation, hue=hue,) def __call__(self, image, target): image = self.color_jitter(image) return image, targetclass ToTensor(object): def __call__(self, image, target): return F.to_tensor(image), targetclass Normalize(object): def __init__(self, mean, std, to_bgr255=True): self.mean = mean self.std = std self.to_bgr255 = to_bgr255 def __call__(self, image, target=None): if self.to_bgr255: image = image[[2, 1, 0]] * 255 image = F.normalize(image, mean=self.mean, std=self.std) if target is None: return image return image, target
5.4、FPN网络模型
# Copyright (c) Facebook, Inc. and its affiliates. All Rights Reserved.import torchimport torch.nn.functional as Ffrom torch import nnclass FPN(nn.Module): """ Module that adds FPN on top of a list of feature maps. The feature maps are currently supposed to be in increasing depth order, and must be consecutive """ def __init__( self, in_channels_list, out_channels, conv_block, top_blocks=None ): """ Arguments: in_channels_list (list[int]): number of channels for each feature map that will be fed out_channels (int): number of channels of the FPN representation top_blocks (nn.Module or None): if provided, an extra operation will be performed on the output of the last (smallest resolution) FPN output, and the result will extend the result list """ super(FPN, self).__init__() self.inner_blocks = [] self.layer_blocks = [] for idx, in_channels in enumerate(in_channels_list, 1): inner_block = "fpn_inner{}".format(idx) layer_block = "fpn_layer{}".format(idx) if in_channels == 0: continue inner_block_module = conv_block(in_channels, out_channels, 1) layer_block_module = conv_block(out_channels, out_channels, 3, 1) self.add_module(inner_block, inner_block_module) self.add_module(layer_block, layer_block_module) self.inner_blocks.append(inner_block) self.layer_blocks.append(layer_block) self.top_blocks = top_blocks def forward(self, x): """ Arguments: x (list[Tensor]): feature maps for each feature level. Returns: results (tuple[Tensor]): feature maps after FPN layers. They are ordered from highest resolution first. """ last_inner = getattr(self, self.inner_blocks[-1])(x[-1]) results = [] results.append(getattr(self, self.layer_blocks[-1])(last_inner)) for feature, inner_block, layer_block in zip( x[:-1][::-1], self.inner_blocks[:-1][::-1], self.layer_blocks[:-1][::-1] ): if not inner_block: continue inner_top_down = F.interpolate(last_inner, scale_factor=2, mode="nearest") inner_lateral = getattr(self, inner_block)(feature) # TODO use size instead of scale to make it robust to different sizes # inner_top_down = F.upsample(last_inner, size=inner_lateral.shape[-2:], # mode='bilinear', align_corners=False) last_inner = inner_lateral + inner_top_down results.insert(0, getattr(self, layer_block)(last_inner)) if isinstance(self.top_blocks, LastLevelP6P7): last_results = self.top_blocks(x[-1], results[-1]) results.extend(last_results) elif isinstance(self.top_blocks, LastLevelMaxPool): last_results = self.top_blocks(results[-1]) results.extend(last_results) return tuple(results)class LastLevelMaxPool(nn.Module): def forward(self, x): return [F.max_pool2d(x, 1, 2, 0)]class LastLevelP6P7(nn.Module): """ This module is used in RetinaNet to generate extra layers, P6 and P7. """ def __init__(self, in_channels, out_channels): super(LastLevelP6P7, self).__init__() self.p6 = nn.Conv2d(in_channels, out_channels, 3, 2, 1) self.p7 = nn.Conv2d(out_channels, out_channels, 3, 2, 1) for module in [self.p6, self.p7]: nn.init.kaiming_uniform_(module.weight, a=1) nn.init.constant_(module.bias, 0) self.use_P5 = in_channels == out_channels def forward(self, c5, p5): x = p5 if self.use_P5 else c5 p6 = self.p6(x) p7 = self.p7(F.relu(p6)) return [p6, p7]
5.5、图片测试结果

5.6、视频测试结果展示


参考:
https://zhuanlan.zhihu.com/p/37998710
https://zhuanlan.zhihu.com/p/25954683
https://zhuanlan.zhihu.com/p/66973573
https://github.com/facebookresearch/maskrcnn-benchmark
关注公众号,回复【道路物体分割】即可获得完整的项目代码以及操作流程文档说明。


目标检测系列
秘籍一:模型加速之轻量化网络
秘籍二:非极大值抑制及回归损失优化
秘籍三:多尺度检测
秘籍四:数据增强
秘籍五:解决样本不均衡问题
秘籍六:Anchor-Free
语义分割系列
一篇看完就懂的语义分割综述
最新实例分割综述:从Mask RCNN 到 BlendMask
面试求职系列
决战春招!算法工程师面试问题及资料超详细合集
一起学C++系列
内存分区模型、引用、函数重载
竞赛与工程项目分享系列
如何让笨重的深度学习模型在移动设备上跑起来
基于Pytorch的YOLO目标检测项目工程大合集
点云配准领域全面资料、课程、数据集合集分享
10万奖金天文数据挖掘竞赛!0.95高分Baseline分享
目标检测应用竞赛:铝型材表面瑕疵检测
SLAM系列
视觉SLAM前端:视觉里程计和回环检测
视觉SLAM后端:后端优化和建图模块
视觉SLAM中特征点法开源算法:PTAM、ORB-SLAM
视觉SLAM中直接法开源算法:LSD-SLAM、DSO
视觉注意力机制系列
Non-local模块与Self-attention之间的关系与区别?
视觉注意力机制用于分类网络:SENet、CBAM、SKNet
Non-local模块与SENet、CBAM的融合:GCNet、DANet
Non-local模块如何改进?来看CCNet、ANN


更多推荐



所有评论(0)