Anaconda+PyChram+AI 高效率开发(2025年11月)
本文介绍了使用Python进行高效开发的配置方法。首先推荐使用Anaconda进行Python版本和软件包管理,详细说明了Conda的功能,包括创建不同Python版本环境、管理软件包等操作。接着介绍PyCharm作为IDE的选择,并指导如何将Conda配置为PyCharm的解释器。最后重点推荐了两款AI插件(Lingma和GitHub Copilotpro)来提升编程效率,详细说明了安装和使用方
目录
三、Conda是什么,为什么要用Conda,如何用Conda
2.Conda 可以用来管理不同的Python环境下有什么软件包
八、让AI成为你的好帮手(GitHub Copilot pro)
前言
本篇博客是想和大家分享一下使用Python这一语言进行高效开发的环境配置方法。笔者选择使用Anaconda进行Python版本以及软件包管理,使用Pycharm写代码,并利用Pycharm这一IDE内置的AI插件(如GitHub Coplit pro 和 通义灵码)进行高效的代码修正和补全。
一、下载Anaconda
使用此下载链接Free Download | Anaconda下载Conda。(注意下载了conda就不用去Python官网下特定版本的Python了)下载Anaconda和Miniconda都可以,推荐下载Miniconda,Miniconda更简洁功能相对少一点,不过完全够用了。

具体的下载方法本篇博客就不详细说了,实在拿不准可以看看其他人写的,网上非常多,这不是本篇博客重点想说的。
二、Anaconda环境变量配置
安装完Anaconda后,要让系统能够在任何位置识别conda命令,就需要配置环境变量。这步很重要,否则你可能会遇到"conda不是内部或外部命令"的错误。
具体的方法可以查看其他博客,在配置好环境变量后在命令行里输入
conda --version
命令进行测试。如果显示conda的版本信息,说明环境变量配置成功。
三、Conda是什么,为什么要用Conda,如何用Conda
在进行下面的步骤之前希望大家可以花几分钟看一下这部分,这对更好的使用conda很有帮助。
1.Conda可以用来创建不同版本的Python环境
Conda可以用来创建不同版本的Python环境,比如Python 3.8 , Python 3.13等等.为什么需要创建不同版本的Python环境呢,因为当你在Github上移植别人的程序的时候,或者你要继承你课题组师兄师姐的东西时,很可能他们的项目是要求特定的Python版本的。比如下面这个工程就要求Python版本要高于3.9.0才行。

需要知道的是同一个Python版本,也可以用Conda创建不同的环境。比如我们可以创建一个名字为env1的Python环境,其python版本为3.9.0。同样的,我们可以创建一个名字为env2的Python环境,其python版本也为3.9.0。
2.Conda 可以用来管理不同的Python环境下有什么软件包
先说说什么是软件包,软件包可以通俗的理解成具有特定功能的插件,比如你需要用Python画图,你就需要matplotlib这一软件包。
为什么要让不同的环境下有不同的软件包呢,就像上面提到的env1和env2,python版本都一样怎么还要分开管理? 这是因为不同的项目/工程需要的软件包是不一样的,如果把所有软件包都装在一个环境下,当我们在PyCharm里加载这些环境的时候就会变得很慢。
3.如何使用
Conda的使用都是通过Anaconda PowerShell Prompt这一命令行软件来完成的。

在使用的时候我们常用的Conda的功能有以下几个:
(1)创建特定Python版本的环境,并给它们取一个名字
创建虚拟环境的基本命令是:
conda create -n 环境名称 python=版本号
例如,创建一个Python 3.9.0的环境:
conda create -n py39env python=3.9.0
过程中遇到Process输入y,创建好是这个样子:
(2)在某一环境中添加软件包
首先我们需要使用以下命令激活环境:
conda activate py39env
此时命令行前面会出现环境名称,表示你已经进入该环境。在这个环境中安装的所有包都只会影响这个环境,不会影响基础环境或其他虚拟环境。

接着我们可以使用pip install 软件包名的方法来安装需要的软件包。比如安装Numpy:
pip install numpy
输入完后会显示一些信息,等信息显示结束一半就可以了。
(3)其他的对环境或者软件包的操作
如果有其他需求比如删除软件包,更新软件包,删除环境等等,只需要在网上搜Conda+你需要的功能就可以了。比如我想更新软件包:只需要搜索然后再把代码粘贴到Anaconda PowerShell Prompt就可以了(记得先激活环境)。

四、下载PyCharm
Download PyCharm点这个链接下载就行,实在不会可以搜一下安装教程。
五、PyCharm扮演的角色
PyCharm是一个IDE软件,也就是说PyCharm是用来写代码的地方,他本身并不能理解你写的Python代码,需要有Conda来帮它。有了Conda,Pycharm才能编译你写的代码。在这里Conda的角色就是我们经常听到的解释器,这也是为什么叫“解释”(给计算机解释你写的Python代码)器。
六、链接Conda与PyCharm
准备工作完成,现在该让Conda和Pycharm合作了,也就是让Conda充当PyCharm的解释器。
首先我们新建一个项目并选择解释器的环境:
1:文件名字为test
2:选自定义环境
3:选择现有
4:选刚刚创建的py39env环境

创建完成后新建一个python文件

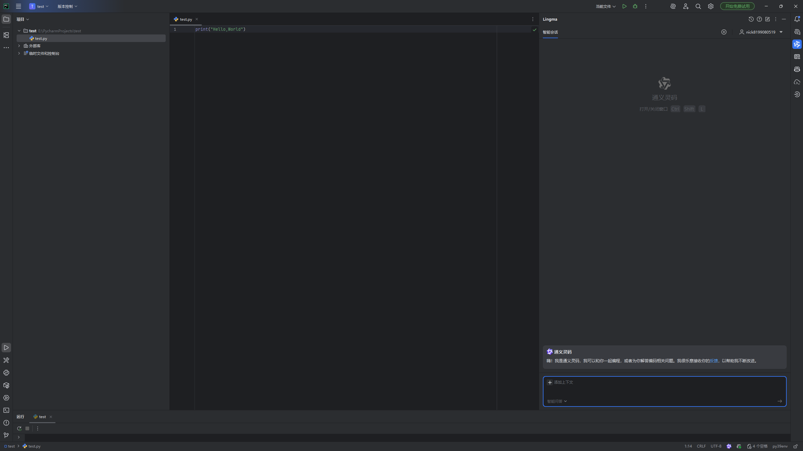
创建完成后输入print("Hello World"),再点击绿色的小箭头运行,就可以在页面下面看到成功输出了Hello World。

七、让AI成为你的好帮手(Lingma)
是时候让AI登场了。AI的加入可以大大提升你的编程效率,这与你在网页中的AI不同,在IDE中嵌入AI插件可以让AI看到你当前的项目,并且直接帮你上手修改。
1、安装插件
点击设置——插件——Markplace——在搜索框输入lingma——点击安装

2、登录
安装好后可以在右侧的菜单栏上看到它的图标,点一下,然后登录,登录好了可以看到以下界面。

它有两种模式,一个是智能问答一个是智能体,大家可以尽情探索。
八、让AI成为你的好帮手(GitHub Copilot pro)
重磅助手登场,GitHub Copilot pro可以让顶级模型成为你的编码助手,并且学生党还可以免费用!如何申请免费版可以看这篇博客:Github进行学生认证的申请流程与常见问题(2025年11月)_github学生认证教程-CSDN博客

同样的还是在插件中搜索GitHub Copilot然后安装,完成后就能在右侧菜单栏看到啦!
现在开启Python之旅吧!
更多推荐



所有评论(0)